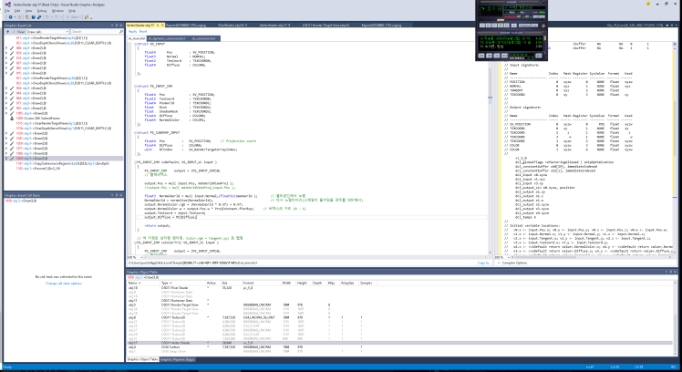
Visual Studio 2015 Graphics Debugger 짱이다.
프레임 구성과정이 다 추척된다. 예를 들어 Draw()함수를 클릭하면 해당 함수에서 사용되는 오브젝트 리스트-텍스쳐,쉐이더,레스터스테이트,스왑체인 다 목록에 뜬다. 얘네들을 클릭하면 텍스쳐의 경우 텍스쳐 이미지를 보여주고 쉐이더를 클릭하면 쉐이더 어세블리 코드와 소스코드 보여주고 여기서 사용하지 않는 변수들 다 분석해줌.
일단 스샷 몇 장 올림. 나중에 상세하게 리뷰를 올릴 예정.


